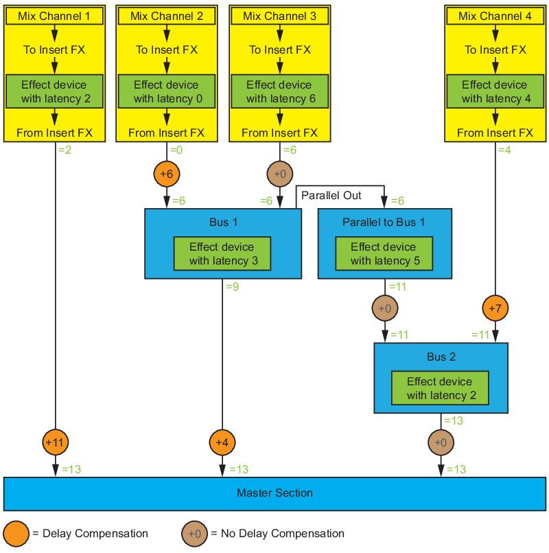
What Reason then does to compensate for the inherent latencies in effect devices is to automatically add “invisible delays” to the signals of the other mixer channels. The goal for the delay compensation is to have all mixer channel signals arriving at exactly the same time to the Master Section of the main mixer.